ELEVISOR for CUBRID

Server Log View

Server Log View

Previous topic Next topic  

Server Log View

Previous topic Next topic  

Elevisor 로그를 조회/. 관리 한다.


화면

 

 

clip0385

 

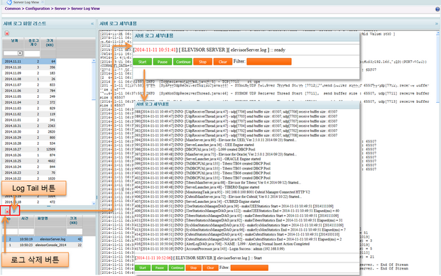
- 화면은 날짜 별 로그 개수 통계  , 시간대 별 로그 , 로그 내용 으로 구성 되어 로그를 조회 /관리 한다.

 

 

clip0386

 

-  실시간 로그를 확인 하고 싶을 때 오늘 날짜의 Elevisor 로그를 선택하여Log Tail를 위 그림 같이 실행 한다.